Files
Jeremy 8dcb83fa7f
All checks were successful
Build / build (push) Successful in 3s
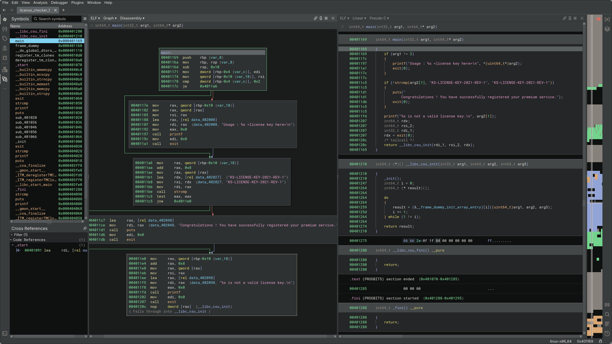
crackme writeup
2026-02-07 13:15:27 -05:00

434 KiB
2556x1436px